Det har irriteret mig siden jeg installerede og brugte Google Chrome som primær browser, at når jeg klikker på et mailto-link, åbner mit gamle mailprogram Windows Live Mail med et Ny meddelelse-vindue. Google’s svar er at installere Google Notifier og næ – det vil jeg fakkertalt ikke. (Princip – Det er en indbygget Windows-feature, det skal jeg ikke have et ekstra program til at styre…)Jeg har endelig fundet en løsning der virker, og den vil jeg da gerne dele med jer:
- Find først stien til “Gmail via chrome.exe” (Google Chrome-browseren):
- Højreklik og vælg Egenskaber på et link til Gmail (på skrivebordet eller i Hurtig Start i proceslinjen). Har du ikke et link til Gmail, så se her hvordan du opretter programgenveje (åbner i nyt vindue).
- Kopier (Ctrl-C) indholdet af feltet Destination
- Ret MailTo-linkhandleren så det er Google Chrome og Gmail der åbner links:
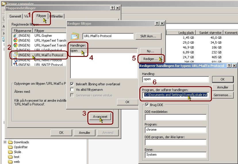
- Åben et mappevindue (Wintast+E (Wintast er tasten med flaget mellem Ctrl og Alt))
- Vælg menuen Funktioner, Mappeindstillinger
- Vælg fanebladet Filtyper
- Scroll ned til filtypenavnet (INGEN) og filtypen URL:MailTo Protocol
- Klik på knappen Avanceret
- Klik på Handlingen open og vælg Rediger

- Indsæt stien til Google Chrome (Ctrl+V) som du fandt i første trin.
- Indsæt #compose til sidst i stien, så Gmail ved, at du vil sende en ny email:
(...)\chrome.exe --app=https://mail.google.com/mail#compose
På min computer ser stien således ud: (Bemærk: Du kan IKKE bruge nedenstående linje, medmindre din brugerkonto hedder Svend…)"C:\Documents and Settings\Svend\Lokale indstillinger\Application Data\Google\Chrome\Application\chrome.exe" --app=https://mail.google.com/mail#compose
Først stien til Chrome, som startes op. Dernæst den adresse, som Chrome skal åbne. Prefix’et “- -app=” foran adressen fortæller Chrome, at den skal åbne adressen som en programgenvej, dvs. i sit eget vindue uden værktøjs- og adresselinje.
Jeg bruger Google Apps Gmail som mail?
Hvis dit Google login er et Google Apps-login, vil din programgenvejs link til Gmail være anderledes end ovenfor nævnt.
Istedet for:
--app=https://mail.google.com/mail#compose
bruges:
--app=https://mail.google.com/a/DOMÆNE#compose
hvor du indsætter dit eget domæne, f.eks. svendk.dk i stedet for DOMÆNE
Min fulde sti hedder: (Din kan se anderledes ud)
"C:\Documents and Settings\Svend\Lokale indstillinger\Application Data\Google\Chrome\Application\chrome.exe" --app=https://mail.google.com/a/svendk.dk#compose
Opret programgenveje til Google Gmail
Har du ikke et link til Gmail så skal du først have lavet en programgenvej:
- Åbn gmail.com i Google Chrome
- Via værktøjsmenuen (øverst til højre) vælges Værktøjer og Opret programgenveje
- Vælg hvor du vil have programgenveje og tryk Opret

Mingamle gmail virker ikke mere hvordan får jeg den igen på min mail er oprettet som henrikrytter1957@xxxxx.com
mvh
Henrik
Hej Henrik
Jeg har svært ved at hjælpe herigennem en blogside. Hvilken fejlmeddelelse får du? Du kan prøve at søge på google efter den præcise fejlmeddelelse du får. Tilgår du din mail via et mailprogram eller via hjemmesiden gmail.com? Hvis via gmail.com må der være et link til at få adgang til din mail igen?
Mvh Svend